💥S#.Data предоставляет функциональность, которая поддерживает автоматическое скачивание исторических рыночных данных с многих источников данных. Однако иногда веб-сайты не предоставляют API для автоматизации этого процесса. К счастью, помимо скачивания, вы можете импортировать рыночные данные напрямую из файлов CSV.
💥TradingView - это платформа для построения графиков и социальная сеть, используемая многими трейдерами и инвесторами по всему миру для поиска возможностей на глобальных рынках. Основная функция сайта - различные наборы исторических данных, которые можно скачать в виде файлов CSV для дальнейшего использования (например, тестирование на исторических данных, анализ).
💥Для использования функции экспорта свечей с веб-сайта TradingView необходима премиум-подписка. Рассмотрим этот процесс пошагово, чтобы понять, как мы можем импортировать эти рыночные данные в S#.Data.

👉 Посетите
TradingView Website.
👉 Выберите
"Поиск рынка", например,
NFLX.
👉 Нажмите
"Запустить график" для просмотра.


👉 Выберите свечной временной интервал, например, 1 час.

👉 Выберите "
Экспорт данных графика".

👉 В поле формата времени выберите
ISO-формат.
👉 Нажмите
"Экспорт".

👉 Откройте загруженный файл с данными рынка. Вы увидите, что верхняя строка содержит дату и время, цену открытия, низкую цену, цену закрытия, объем и среднюю скользящую для объема.
👉 S#.Data поддерживает только первые 6 столбцов данных, последний - среднюю скользящую для объема, мы ее не будем использовать.

👉 Откройте приложение
Hydra.
👉 Посетите наши инструкции, если у вас нет приложения
Hydra.
👉
Как я могу получить S#.Data👉 Перейдите в приложение
Hydra, нажмите "Выбрать импорт" и "Свечи".

👉 Найдите имя файла, который мы только что скачали (кстати, вы также можете импортировать по каталогам).

👉 Нажмите, чтобы выбрать файл, который мы скачали, и нажмите "Открыть".

👉 Выберите временной интервал, соответствующий выбранному нами вначале в файле.

👉 Настройте S#.поля для полей "Инструмент" и "Рынок".
👉 По умолчанию введите код инструмента, который мы загрузили. Например, NFLX в поле "Инструмент", и BATS по умолчанию в поле "Рынок".
👉 Введите числа от 0 до 5 в поле "Дата" и так далее.
Помните, что нумерация начинается с 0, а не с 1.

👉 Пропустите строку 1, так как она содержит описание столбцов данных.


👉 Откройте снова файл, который мы скачали, выберите копирование времени и даты, с которой мы начали загрузку данных рынка.

👉 Нажмите
"Вставить" в поле формата даты.

👉 Измените числа на буквенные коды с помощью формата yyyy-MM-dd HH:mm:ss. Вы можете узнать больше о формате на веб-сайте
Microsoft website
👉 После того, как все введено правильно, нажмите "Предварительный просмотр", чтобы убедиться перед импортом.
👉 Когда экран показывает эту страницу, нет проблем.

👉 Но если вы нажмете "Предварительный просмотр" и экран будет выглядеть так, проверьте введенные вами данные еще раз, чтобы увидеть, есть ли ошибка, исправьте ее и нажмите "Предварительный просмотр" снова.

👉 После проверки и устранения проблем нажмите
"Импорт".

👉 По завершении нажмите "Назад", чтобы перейти в Общие настройки.

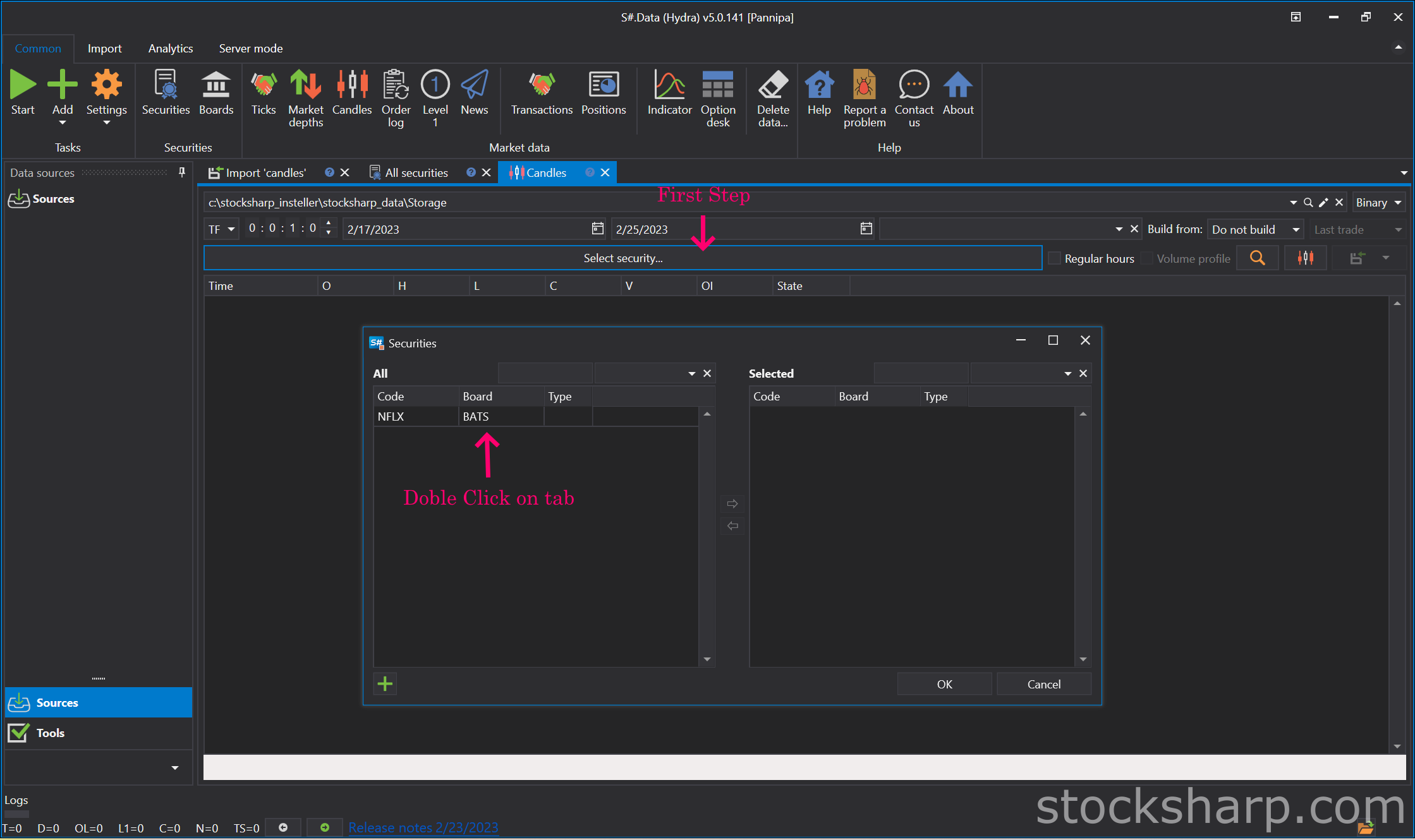
👉 Нажмите на нашу ценную бумагу.
👉 Нажмите на вкладку "Инструмент", чтобы просмотреть данные рынка.

👉 Теперь давайте посмотрим, какие данные были импортированы. Нажмите "Свечи".


👉 Выберите ценную бумагу, выберите инструмент для просмотра, дважды щелкнув по вкладке "Инструмент", переместите его на правую сторону и нажмите "ОК".

👉 Выберите дату и временной интервал.

👉 Нажмите "Просмотреть данные рынка".
👉 Щелкните "Просмотреть график свечей", чтобы увидеть свечной график.


👉 Это сравнение свечного графика между графиком, который был на веб-сайте TradingView до его загрузки, и загруженным графиком в приложении
Hydra.
💥💥Теперь вы знаете, как импортировать из файла CSV. Чтобы выполнить этот процесс, вам не нужно использовать только ограниченные веб-сайты, такие как TradingView. S#.Data поддерживает любой формат файлов CSV, которые вы можете скачать из различных источников и веб-сайтов.
💥Надеемся, что этот блог был интересным для вас. Пожалуйста, оставьте комментарий, что вас интересует узнать больше о S#.Data. Мы постараемся написать следующие статьи на эту тему.