Совсем недавно мы рассмотрели такую программу как
Shell и библиотеку
API.
Безусловно,
овладение навыками программирования торговых стратегий, открывает для пользователя огромные горизонтов не только как трейдера, но и как создателя торговых роботов на продажу.Однако, не для каждого пользователя интересно программирование, и не каждый пользователь готов потратить время на изучение библиотек.
Не каждый
трейдер хочет научиться писать торговых роботов на заказ и, зачастую, хочет создавать торговые стратегии для себя. Согласитесь, было бы круто иметь программу, которая может с помощью уже готовых компонентов создавать торговые стратегии.
В
S# понимают это, и создали
конструктор торговых роботов, который позволяет создавать торговых роботов при помощи кубиков –
Designer.

Сейчас многие начнут думать:
«Зачем? Есть же TSlab.» На самом деле - «Есть за чем».Во первых, он более интуитивно понятный, то есть пользователю проще сориентировать в интерфейсе программы.
Во вторых, программа совершенно бесплатна, что позволяет пользователю, начать работать с ней не вкладывая ни копейки!
В третьих, программа интегрируется со всеми нашими продуктами, например с Hydra, и более того, сама способна скачивать маркет данные.
Вообще умение скачивать маркет данные самостоятельно – огромное преимущество..
Пользователь имеет возможность использовать не несколько программ, а одну, для проведения тестирования созданных торговых стратегий.
Интерфейс интуитивно понятный, и позволяет легко адаптировать в среде пользователя.
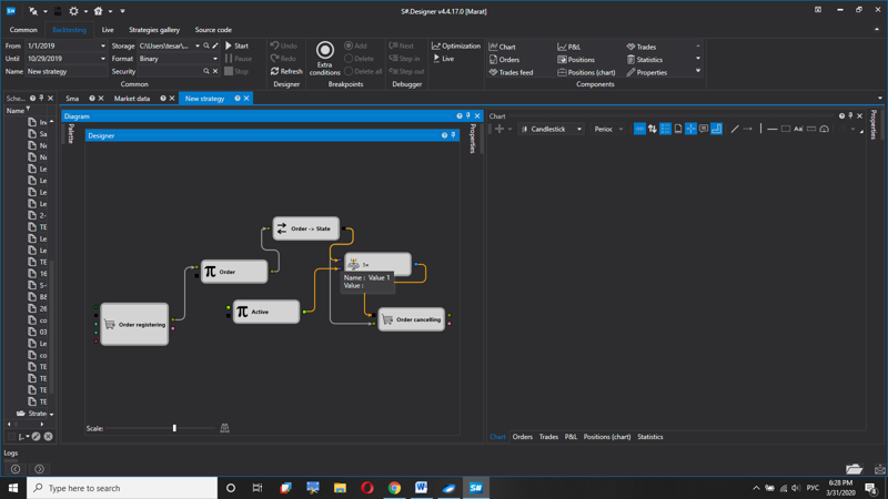
Что же такое Designer?Designer –
совершенно уникальная программа. Она дифференцирует элементы стратегии на простейшие элементы, как в конструкторе, и позволяет из этих элементов собирать торговую стратегию.
Большой функционал кубиков позволяет создавать самые простые и самые сложные торговые стратегии. Все что нужно от пользователя выбрать функционал стратегии.
Кубики подразделяются на разделы, которые для удобства пользователя включают группы кубиков. Это позволяет улучшить понимание и интерфейс программы. При этом программа препятствует возникновению ошибок, на стадии проектирования стратегий, то есть если кубик содержит данные одного типа, он не будет передавать данные на кубик с данными другого типа, что позволяет избежать ошибок.

Это приводит к тому, что пользователь не теряет время на выявление причин ошибки на стадии отработки программ.
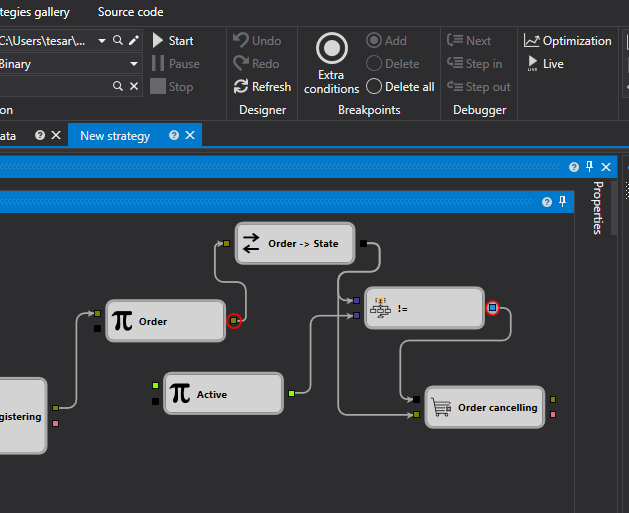
Вообще стадия отработки это отдельная глава. На данном этапе пользователю предоставляются все инструменты для отработки своей стратегии, от функционала кубиков, до возможности интегрировать свои элементы и пошагово разбирать ход отработки стратегии.
Бэк тест – удобная функция, реализованная в программе. Пошаговое рассмотрение исполнения стратегии, при помощи кнопки останова, позволяет на любом этапе обнаружить ошибку. Безусловно - это экономит время, что в сою очередь снижает расходы пользователя.

Более опытные пользователи могут создавать свои собственные элементы на языке
C#. Все что нужно будет это создать свой элемент, в который пользователь сохраняет свой код. Таки элементы и стратегии в целом работают значительно быстрее стратегий, написанных в визуальном дизайнере, что дает пользователю стимул развиваться при этом, не меняя удобной среды разработки.
Так же прtимущество стратегий на
C# - не ограниченные возможности при создании, можно описать любой алгоритм, дополнив его при желании стандартными кубиками операций. Процесс создания стратегии проходит напрямую в
S#.Designer или среде разработки на языке
C# (наиболее популярной из сред разработок является
Microsoft Visual Studio), используя библиотеку для профессиональной разработки торговых роботов на языке
C# и
S#.API.
Говоря о
Designer, можно сказать, что это прогрессивный продукт. Наличие возможности включать свои коды в программные решения, позволяет расширить диапазон применения Designer. Возможность тестирования – снижает потенциальные риск. Возможность бесплатно скачать и использовать его – делает продукт доступным для любого.
Остается просто начать работать