StockSharp (shortly S#) – are
free programs for trading at any markets of the world (American, European, Asian, Russian, stocks, futures, options, Bitcoins, forex, etc.). You will be able to trade manually or automated trading (algorithmic trading robots, conventional or HFT).
Available connections: FIX/FAST, ITCH (LSE, NASDAQ), Blackwood/Fusion, BarChart, CQG, E*Trade, IQFeed, InteractiveBrokers, LMAX, MatLab, Oanda, FXCM, OpenECry, Rithmic, RSS, Sterling, BTCE, BitStamp, Bitfinex, Coinbase, Kraken, Poloniex, GDAX, Bittrex, Bithumb, HitBTC, OKCoin, Coincheck, Binance, Liqui, CEX.IO, Cryptopia, OKEx, BitMEX, YoBit, Livecoin, EXMO, Deribit, Huobi, KuCoin, BITEXBOOK, CoinExchange, QuantFEED and many other. Any broker or
partner broker (
benefits).

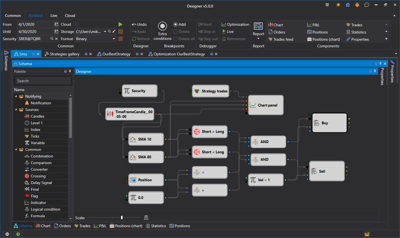
Universal algorithmic strategies application for easy strategy creation:
- Visual designer to create strategies by mouse clicking.
- Embedded C# editor.
- Easy to create own indicators.
- Build in debugger.
- Connections to the multiple electronic boards and brokers.
- All world platforms.
- Schema sharing with own team.
- More...

The program for automatic download of historical and real-time market data:
- Supports many sources: (Yahoo Finance, Quandl, FinViz, FIX/FAST, LMAX, DukasCopy, TrueFX, Oanda, MBTrading, GainCapital, Rithmic, Blackwood/Fusion, Interactive Brokers, OpenECry, Sterling, IQFeed, E*Trade, BTCE, BitStamp and many other).
- High compression ratio (2 bytes per trade, 7 bytes per order book).
- Any data type (candles, ticks, order book, order-log, options, news and other).
- Program access to stored data via API.
- Export to csv, excel, xml or database.
- Import from csv.
- Scheduled tasks.
- Auto-sync over the Internet between several running programs S#.Data.

- trading charting application (trading terminal).
- Trading from charts by clicking
- Arbitrary timeframes
- Volume, Tick, Range, P&F, Renko candles
- Cluster and box charts

The ready-made graphical framework with the ability to quickly change to your needs and with fully open source code in C#:
- Complete source code.
- Support for all StockSharp platform connections: Quik, SmartCom, Plaza II CGate, FIX/FAST, Crypto Exchange (+30 at the moment), etc.
- Support for S#.Designer schemas.
- Flexible user interface
- Strategy testing (statistics, equity, reports).
- Save and load strategy settings.
- Launch strategies in parallel.
- Detailed information on strategy performance (orders, transactions, position, revenue, logs, etc.).
- Launch strategies on schedule.
API - library for the professional development of trading robots in C#. For those who are programming in Visual Studio, and is a professional programmer in algotrading.