Designer -
free app for creating trading strategies without coding. Low-code platform. The intuitive interface. Strategies "programming" by mouse or in C# or Python. Built in back tester and trade connections to all markets (including US, Asian, stocks, futures, options, Bitcoins, Forex, etc.).
Many types of connections: Binance, OKX, FIX/FAST, LMAX, Rithmic, CQG, Oanda, FXCM, Fusion/Blackwood, Interactive Brokers, OpenECry, Sterling, BarChart, IQFeed, E*Trade, BTCE, BitStamp, BitStamp, Bitfinex, Coinbase, Kraken, Poloniex, GDAX, Bittrex, Bithumb, HitBTC, OKCoin, Coincheck, Liqui, CEX.IO, Cryptopia, BitMEX, YoBit, Livecoin, EXMO, Deribit, Huobi, KuCoin, CoinExchange, ITCH, QuantFEED and more.
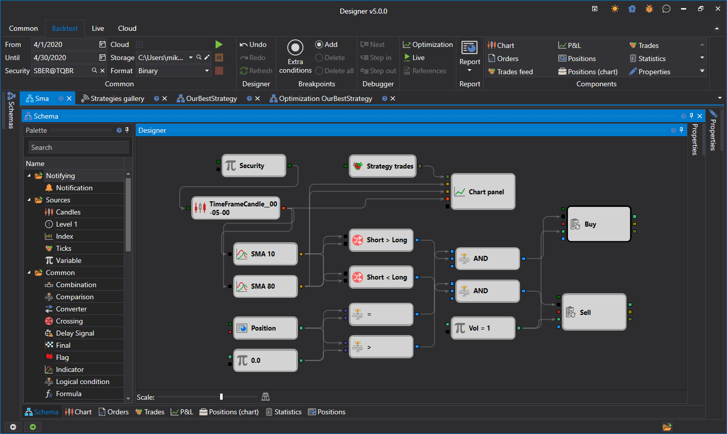
The trading strategies creating WITHOUT programming.
* +70 indicators.
* Reusable schemes.
* Creating indicators in the designer.
* Programmable "quantitative" algorithms

Backtesting engine.
* Any data types (candles, ticks, order books, order log).
* Advanced reports and export (excel, csv etc.).
* Detailed statistics

Formula Debugger.
* Stopping execution on condition.
* Step-by-step execution of logic.

Multiple connections.
* Trade connections to a lot of providers (including American, Asian, stocks, futures, options, Bitcoins, Forex, etc.).
* Simultaneous connection to a variety of brokers. Trading on different exchanges at the same time.
* Paper trading on real data.

Built in C# and Python editor
* Strategies in the C# or Python languages.
* Code auto-completion, syntax highlighting.
* The ability to create strategies in Visual Studio with debugging.
* The ability to create your own cube with your own logic.
Examples of strategies – Arbitrage robot and options quoting with delta hedging: